The push for NoMachine alternatives often starts when its quirks slow your day. When remote desktop access surged 91%in enterprise settings post-2020, NoMachine NX caught on for its knack with high-end graphical apps.
Except its strengths dim under nagging issues. Many users report dealing with laggy connections that disrupt workflows, or noticing that system resources are being stretched too thin. There are also frequent complaints on the setup feeling unnecessarily complex, much like its expensive node-based fee structure.
That’s why a leading Linux remote desktop solution like ThinLinc is a good option. It steps up with faster sessions, seamless scalability, and management that actually saves you time.

Image Source: Tecmint
The core issues with NoMachine NX revolve around performance and administrative overhead. For Linux-centric teams, these problems translate to lost productivity and increased operational costs.
NoMachine NX protocol struggles when bandwidth gets tight. Tasks like editing on multiple monitors slow down, with delays and uneven session flow often noted on its community forum.

Image source: ITSMDaily
Kenan Q., a research scientist, said:

Image source: G2
That downtime piles up fast in enterprise-level teams. ThinLinc offers fast, persistent sessions that stay smooth under similar loads.
NoMachine manages small user bases well, but performance dips in large-scale deployments. Our tool, by design, supports thousands of concurrent user sessions without a drop-off.
Vikram S., another user on G2, said:

Image source: G2
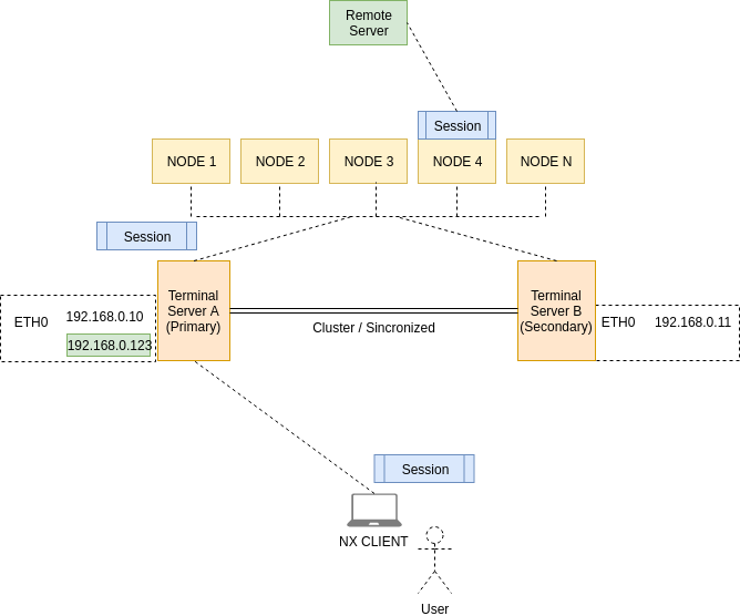
NoMachine is more resource-intensive in cluster environments, straining system resources and potentially impacting other applications running on the server.

Image source: Stack Exchange
Around 60% of companies see cost savings as a key perk of remote work, but NoMachine’s node-based subscriptions link fees directly to each server node. This makes budget planning and scaling difficult—as opposed to ThinLinc’s straightforward concurrent licensing.

Image Source: MLO
NoMachine provides its own encryption methods, tied to the NX protocol. It also offers advanced features, but those are accessible only through paid accounts.
ThinLinc prioritizes the industry-standard SSH protocol for all its plans, free and paid. This offers a more widely vetted and robust security foundation for remote computers, giving you better control over access and permission.

Image Source: ThinLinc website
A standout NoMachine alternative for Linux remote access should prioritize multi-user efficiency and centralized server management. Avoid remote desktop software tools designed for single-user remote environments (e.g., Google Chrome Remote Desktop). Their features, like file sharing, session recording, and screen sharing, are better for personal use than demanding commercial environments.
Here’s what to evaluate:

Image Source: ThinLinc website
ThinLinc delivers a robust, all-in-one remote desktop experience. Compared to other VNC alternatives like X2Go,TigerVNC, and Oracle Secure Global Desktop, it doesn’t just patch NoMachine’s problems—it eliminates them with a faster, more reliable Linux-centric feature set.
Where NoMachine stumbles balancing multiple systems, ThinLinc zeros in on Linux remote desktop access with speed and dependability. It offers a clean graphical front-end alongside command-line access, with smart optimizations that improve visuals, compress data use, and reduce latency. This way, complex simulations and 3D modeling sessions stay fluid and responsive, even over long-distance remote connections.

Image Source: ThinLinc website
GPU acceleration via VirtualGL, plus solid audio and printer redirection, keeps performance consistent through long-haul sessions. Those stretches don’t break either, meaning your team can be sitting away for days and pick up where they left off without losing progress.

Image Source: Capterra
ThinLinc allows multiple users to log to the same server, each with a full graphical setup. They can connect from a laptop computer, or take full advantage of our multi-monitor support while working independently on a shared host. This is perfect for a company, research lab or university scaling up a remote team across the globe.
Its resource-efficient design, coupled with load balancing, ensures everyone enjoys a smooth, responsive experience, regardless of how many users are connected.

Image source: ThinLinc website
ThinLinc swaps NoMachine node-based fees for a concurrent sessions approach that keeps costs in line as your team grows. It offers three simple pricing plans, with no hidden fees or costly add-ons:

Image source: ThinLinc website

Image source: ThinLinc website
VNC-based solutions grabbed 98% of port-specific attack traffic last year, but ThinLinc counters with SSH encryption to secure connections for every remote desktop. The NoMachine free version offers only surface-level security, while our tool automatically bakes rock-solid protection across all plans.
ThinLinc also packs other strong security features for fine-tuned remote control, including:

Image source: ThinLinc website
Built by Cendio, the original developers of TigerVNC and noVNC, ThinLinc is a Linux-first remote desktop software.
It runs effortlessly on all major modern distributions like Fedora, Debian, RHEL, and CentOS among others, sparing you the tricky installs and compatibility headaches NoMachine can bring. Your team can stay connected across devices too. It supports Linux, Windows, and Mac, as well as browser-based access.

Image source: ThinLinc website
ThinLinc provides a simpler, more reliable way to establish remote access to desktops, addressing many of the frustrations NoMachine users have experienced in the past.
Take a closer look at how both solutions compare:
| Feature | ThinLinc | NoMachine NX |
| Session Persistence | ✅ Yes | ✅ Yes |
| Scalability | ✅ Supports thousands of users | ✅ Supports larger deployments (more complex) |
| Performance | ✅ Optimized for speed, even on low bandwidth | ✅ Performs well, but can struggle on low bandwidth |
| Licensing Model | ✅ Concurrent sessions (cost-effective) | ❌ Node-based licensing (more expensive) |
| Security | ✅ SSH-based encryption, LDAP, Active Directory | ✅ Encrypted but lacks SSH integration on free demo |
| Multi-Device Support | ✅ Linux, Windows, macOS, Web Client | ✅ Available on multiple platforms |
| Administration | ✅ Web-based admin portal, easy setup | ❌ Can be complex to configure |
| Free Version | ✅ Free for up to 10 users | ❌ Free version has limited functionality |
Switching from NoMachine to ThinLinc takes minimal time with the right prep. Before diving in, check ThinLinc technical overview to review server system requirements. Once you’re ready to roll, follow these steps:
Download ThinLinc for free—no need for registration. Just start the installation on a spare server and get up to speed in minutes with our detailed documentation.

Image source: ThinLinc website
These will walk you through completing the migration from start to end. You can also check our article on how to get started with ThinLinc or reach out to support for a nudge.

Image source: ThinLinc website
Roll it out to your team (for example, on Debian or SUSE) with our personalized assistance. You can also tap into ThinLinc’s community forum for tips.

Image source: ThinLinc website
Using ThinLinc feels like sitting at your office PC or Mac , hands on the keyboard, with full control over every command and tweak, no matter where you’re logging in from. It delivers a more efficient remote Linux experience than NoMachine, offering better performance, scalability, and cost-effectiveness. It also tackles complex enterprise-level workloads with faster speed, responsiveness and a seamless multi-user support that keeps teams in sync without a hitch.
That, coupled with robust SSH-based security, persistent sessions, and user-friendly administration tools, make it the ideal NoMachine alternative for both IT staff and end-users.
If you're interested in smoother Linux remote desktop access, see why sysadmins prefer ThinLinc over NoMachine—request your free demo now.